Stock Price Updater - Interface Updated to Support Location Price Update
Notes
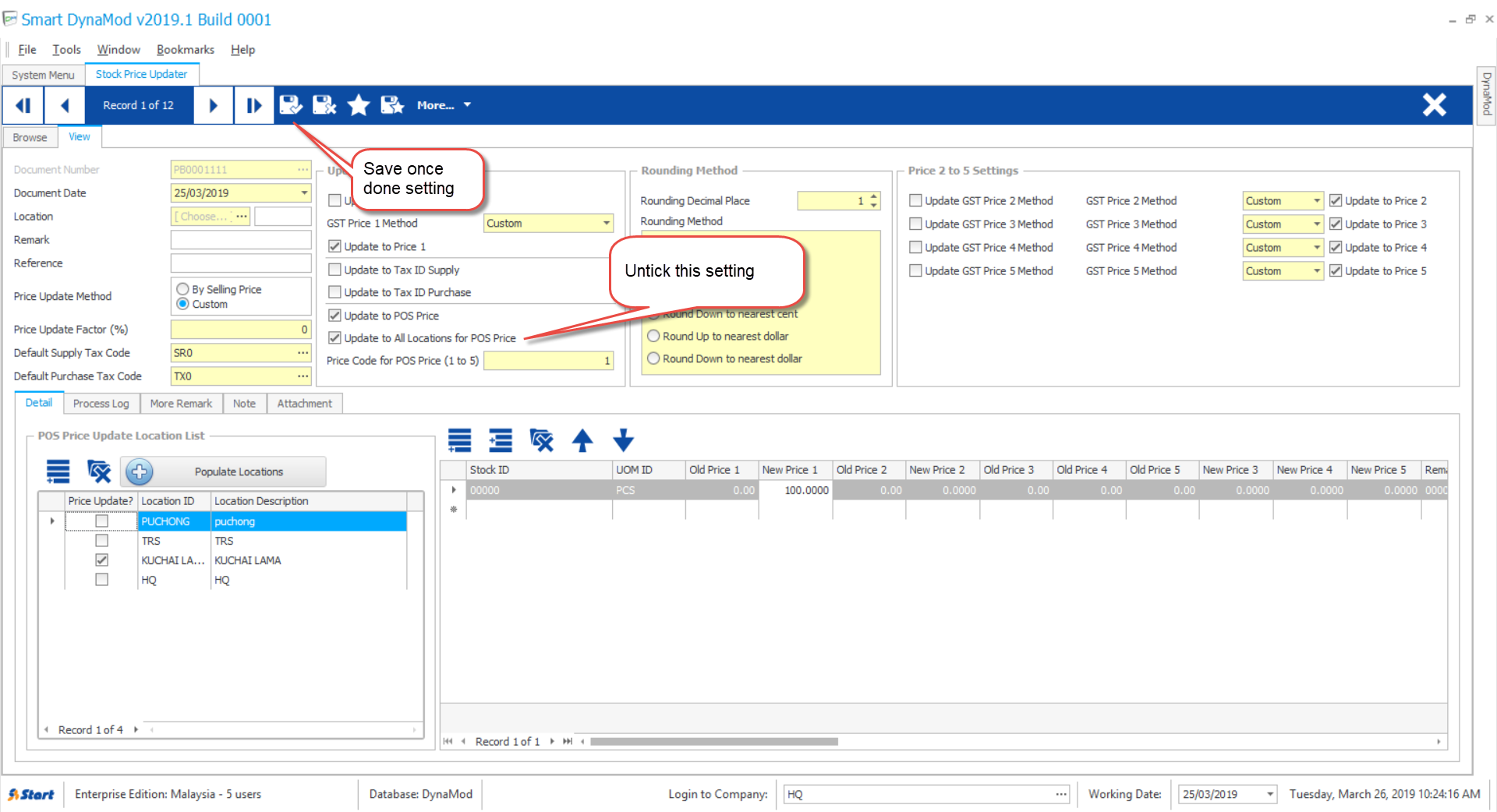
New interface for easier setting of price for multiple location
Step
Go to the 9. STOCK PRICE UPDATER




Modified on: Tue, 26 Mar, 2019 at 10:39 AM
Stock Price Updater - Interface Updated to Support Location Price Update
Notes
New interface for easier setting of price for multiple location
Step
Go to the 9. STOCK PRICE UPDATER




Did you find it helpful? Yes No
Send feedback